一些图片

100 go mistakes


https://colobu.com/2023/07/18/cheatsheet-of-100-go-mistakes/100gomistakes.pdf


变量命名方式



编程语言发展史: 浩荡七十年


来自宝藏网站technolush

Programming is an interesting activity which gives instant results in most of the cases based on the programs written by us. It’s always fun to write programs. The programming languages are evolved to great extent over past few decades from Assembly Language to Kotlin and Swift. This post list down the evolution of these languages over time since 1950.

1951 - 1960 - The long-lasting languages evolved over this decade are Fortran and COBOL and laid down the foundation for further evolution. Assembly Language - the first in this list is a low-level programming language and works closure to hardware and specific to computer architecture.

1961 - 1970 - The most important language came out during this period is SNOBOL the successor of COBOL developed at AT & T Bell Laboratories by David J. Farber, Ralph E. Griswold, and Ivan P. Polonsky. Simula is another important language since Simula 67 developed in this series was first Object Oriented Language (OOL). By the end of this decade, PASCAL came out as another promising programming language introducing structured programming.

1971 - 1980 - This decade introduced C which is still being widely used to develop programs specific to hardware. It’s one of the most popular languages and still in use by major industries. SQL emerged as the first language specific to manage data. C++ was released by the closure of this decade adding OOPS to its predecessor C.

1981 - 1990 - MATLAB, FoxPro and Objective C evolved as major languages during this decade where MATLAB was widely used for algorithms and visualizations. FoxPro is a mix of programs having DBMS concepts and it’s also Object Oriented Programming Language. Object C is an object-oriented programming language and majorly used by Apple for OS X and iOS development.

1991 - 2000 - This decade introduced very interesting languages starting with Python which is widely used as an alternate of PHP and Java. Java was released by the mid of this decade and soon became the de-facto standard of the enterprise with its inbuilt security features.

Ruby is another important language released in 1995 and attracted programmers to give their hands on it. The Rails framework open up doors to website and application development by simplifying repetitive tasks.

PHP was also released during the same year i.e. 1995 and became the default choice for web development due to the easy learning curve. Javascript and ActionScript have also emerged as frontend languages focusing on the UI part.

2001 - 2010 - C# was introduced by Microsoft at the beginning of this decade and became the programmers choice for Desktop and Web application development. It’s object-oriented and the syntax is somewhat closer to Java. Go and Rust were released by the end of this decade focusing on system programming and competent to each other. Golang is majorly used for developing Microservices. Learning Rust is a bit difficult whereas Go is easy to learn.

2011 - Present - Kotlin has emerged as the major alternative to Java since Java was overtaken by Oracle. Kotlin is being widely used for Android development with its easy syntax as compared to Java. Swift is another important language introduced by Apple as an alternative to Objective C. Swift is easier to learn as compared to Objective C and also need less code, hence becoming a popular choice of programmers to develop iOS applications.


图片来自wudaijun’s blog,版权归原作者所有


摘要(哈希)算法与加密算法



HTTPS




网络分层与网络协议



Golang性能分析


图片来自wudaijun’s blog,版权归原作者所有



K8S


图片来自西凉风雷,版权归原作者所有


Go开发者路线图


图片来自Go开发者路线图2019,请收下这份指南


kubectl cheatsheet


图片来自 Kubectl 命令概览


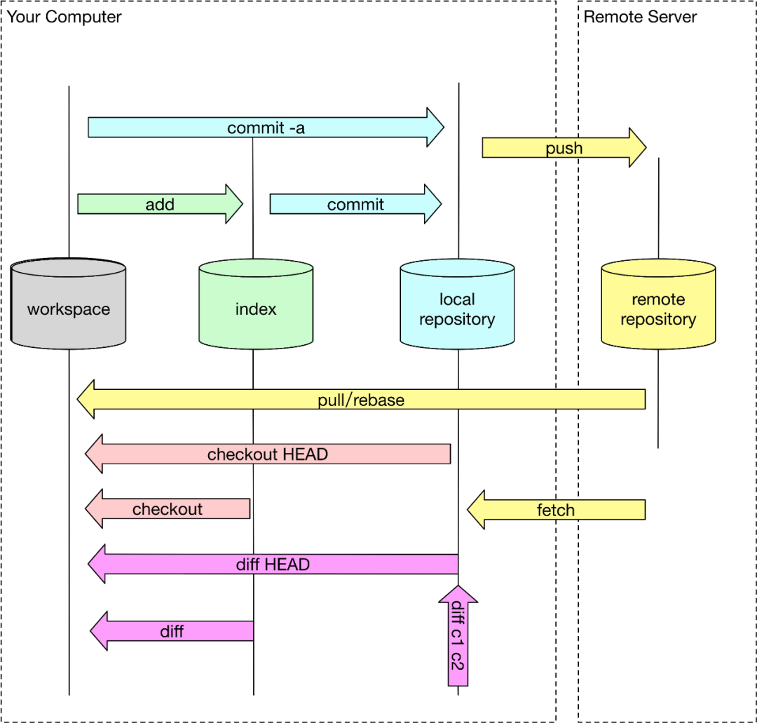
git


https://toutiao.io/posts/8ps7l8l/preview


DevOps


https://devops.phodal.com/home

https://github.com/phodal/ledge